EMAIL SUPPORT
dclessons@dclessons.comLOCATION
USRemote Leaf Integration with Multi-Site
From ACI 4.2(1), ACI multisite support the Remote leaf feature. Packets between different Remote leafs or local leafs are traversed via Spines of logically connected Pods. In this RL does not build the VXLAN tunnel between RL or Spines of other site, due to which any packet from remote Leaf to all other sites are forwarded through Spines of logically connected Pods.
Let’s understand this with Example,
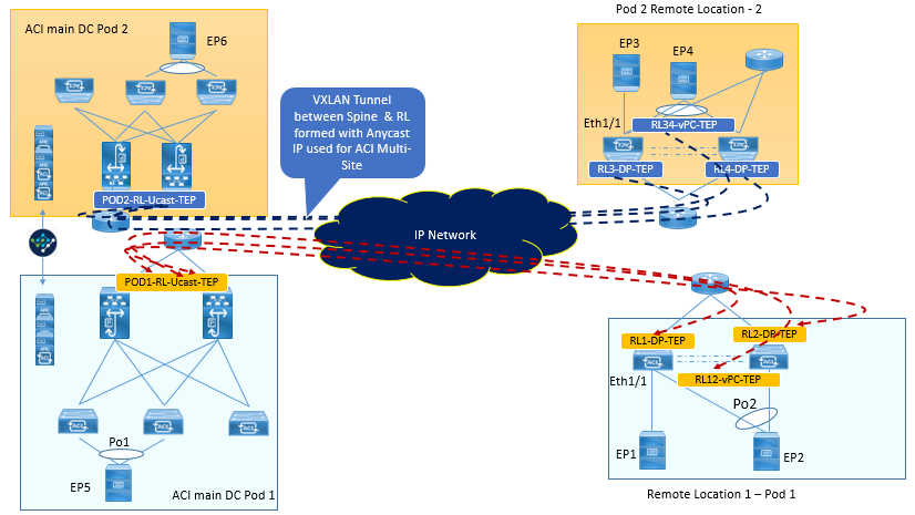
Unicast Traffic between RL pairs across Sites
RL1 and RL2 forms the VXLAN tunnel to Spines anycast IP address (Site-1-DCI-Ucast-TEP) of Multi-site Site1. Whereas RL3 and RL4 forms the VXLAN tunnel to Spines anycast IP address (Site-2-DCI-Ucast-TEP) of Multi-site Site2 as per below figure

- EP1, EP2, EP3, EP4, EP5, EP6 are part of same VRF and Spines has their reachability information in its COOP Database. All RL of remote Site have already downloaded all EP’s information to their local SW DB because of same VRF/BD has been deployed on all RL and Local Leafs,
- Now EP2 starts sending Traffic to EP3, Remote Leaf upon receiving the EP2 traffic, lookup the Destination IP of EP3 in its HW-EPM, and find the next hop IP as Site1-DCI-Ucast-TEP. Remote Leaf will encapsulated the packet to VXLAN along with Source IP as RL12-vPC-TEP and Destination IP as Site1-DCI-Ucast-TEP and forwards the packet.
- Once Spine of Logically Connected Remote Site, receives the packet, and lookup for EP3, and finds that EP3 IP is reachable via Site2-DCI-Ucast-TEP. Spine will change the Source IP as Site1-DCI-Ucast-TEP and destination IP as Site2-DCI-Ucast-TEP and forwards the packet to Site2 Spine.
- Once Site2 Spines receives this packet, perform the layer 3 lookup of EP3 IP, and finds it is reachable via RL3-DP-TEP. It will change the Destination IP to RL3-DP-TEP and forwards the packet to RL3.
- Once RL3 receives the packet, it decapsulates this and send it to EP3. Meanwhile RL will also updates the EP2 information in its HW EPM DB.
Below figure is explains Traffic forwarding between Remote Leaf pairs across sites.

BUM traffic with RL direct when BD is in Flood Mode.
Let’s assume that EP2 and EP3 are silent host, now let’s see When EP2 wants to talk to EP3 what steps are followed in this.

LEAVE A COMMENT
Please login here to comment.