EMAIL SUPPORT
dclessons@dclessons.comLOCATION
USLAB: Configure Cookie Persistence
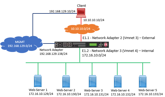
Topology:

Task:
Configure Cookie Persistence in such a way that all additional request should be directed to same pool member using browser cookie.
Solution:
Follow below task in order to complete the task mentioned above.
Setting Date & Time on F5
In order to configure the Cookie Persistence, We have to configure Date and Time.
If we want to configure date and time, we have to follow below example:
To set 25 May 04:45 PDT 2021: configure as per below figure

Verifying Current Behavior without Persistence
Now Go to Local Traffic | Pools | Select your pool http_pool and Select members and under Member select Load balancing Method: Round Robin.
Go to Statistics | Module Statistics | Local Traffic | Select Statistics Type: Pool | Select http_pool and Reset.
Now Open browser and access http://10.10.10.100 and refresh it by using Ctrl+F5 for 5 to 10 times.
Now Go to statistics and access the Pool Statistics, here you will see that each member has got the request more or less same.
Refer below figure to see the statistics result

Configure Cookie Persistence
Go to Local Traffic | Profiles | Persistence | Click to create New Persistence Profile
Refer below figure to configure Cookie Persistence Profile Correctly.

Once Cookie Profile is created, it has to be associated to Virtual Server.
Go to Local Traffic | Virtual Server | Select vs_http and Go to resources | select the cookie Persistence under default Persistence Profile.
Go to Properties, Under HTTP Profile: Select http.
Refer below figure to configure these setting correctly

Verification:
Open Browser, access http://10.10.10.100 and refresh it by using Ctrl+F5 for 5 to 10 times. Now View the Pool Statistics from F5 Statistics section.
Here you will see all the traffic are being directed to one member, if not sure, ensure that the browser allows cookies to be saved and disable persistence on virtual Server.

Clean UP:
Set the default Persistence Profile to none.

LEAVE A COMMENT
Please login here to comment.